With the Performance Monitor of SAP Process Orchestration, we are able to retrieve valuable information about the messages per period (e.g. month/week/day) into WHINT MessageVolume Report.
With the latest update (10.2018) you are now able to retrieve reports on the following additional key performance indicators:
- Maximum (peak) Message Size
- Message Direction (inbound/outbound)
- Mapping Processing Time (in ms): Average & Maximum
(The difference between total and mapping processing time is spent on queueing and connectivity)
The second update is that now only one MVR Excel file is generated which contains one Sheet per Adapter Engine and not one Excel file / Adapter Engine. The Time Range as well as period of the report is also shown in row 4.
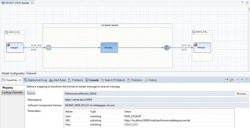
Last but not least we simplified the way of collecting the data, by reducing 3 ICOs/iFlows into 1 in the configuration.
Configuration (Integration Builder/NWDS):
- Replace the operation mapping in the first ICO (sender interface MessageTriggerRequest_Out) by selecting PerformanceMonitor_READ (http://whint.de/xi/MVR)
- Replace the receiver channel (from SOAP to File/SFTP/Mail) using the one of the third ICO (sender interface MessageVolumeReportResponse_Out)
- Undeploy and delete the obsolete ICOs 2 & 3.




